Solid-state batteries are regarded as the next-generation core technology for lithium-ion batteries, and they significantly outperform traditional liquid-based lithium-ion batteries in terms of safety, energy density, and lifespan. Their essential feature is the replacement of liquid electrolytes with solid electrolytes, while also eliminating separators. This addresses risks such as flammability and electrolyte leakage at the source, leading to a substantial improvement in thermal stability. For instance, some inorganic solid electrolytes can withstand temperatures up to 1000°C, and are non-flammable and non-corrosive. In terms of energy density, all-solid-state solutions can easily achieve over 350–400 Wh/kg, exceeding the upper limit of approximately 300 Wh/kg for liquid-based batteries. Thus, they are widely regarded as the key technological foundation for future electric vehicles and grid energy storage systems.
Application Growth Drivers Are Clear:
Policy Support Is Intensifying:
I. Upstream Industry
Solid Electrolytes
Oxide electrolytes (typical representatives: LLZO [lithium lanthanum zirconium oxide, an oxide garnet], LATP [lithium aluminum titanium phosphate, a NASICON-type]): They have high chemical stability, are non-flammable and non-explosive, and feature outstanding safety performance. They are not sensitive to environmental humidity and have wide material sources. However, as inorganic ceramics, oxides have relatively low ionic conductivity and poor rigid interface contact. It is necessary to improve ionic conductivity and interface performance through methods such as doping and nanonization.
Sulfide Electrolytes (Typical Representatives: LGPS, Li₂S-P₂S₅ system synthesized from lithium sulfide + phosphorus sulfide, etc.)
Polymer Electrolytes (Typical Representatives: Composites of matrixes such as PEO, PAN + lithium salts)
Other Auxiliary Materials
Examples of Representative Enterprises
II. Midstream Industry
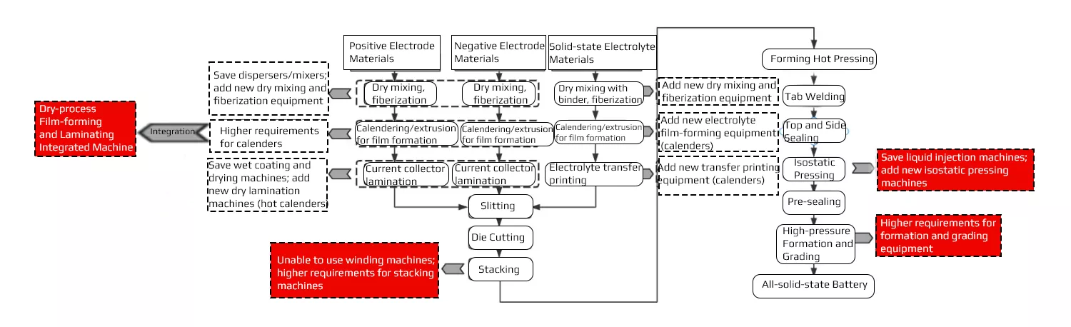
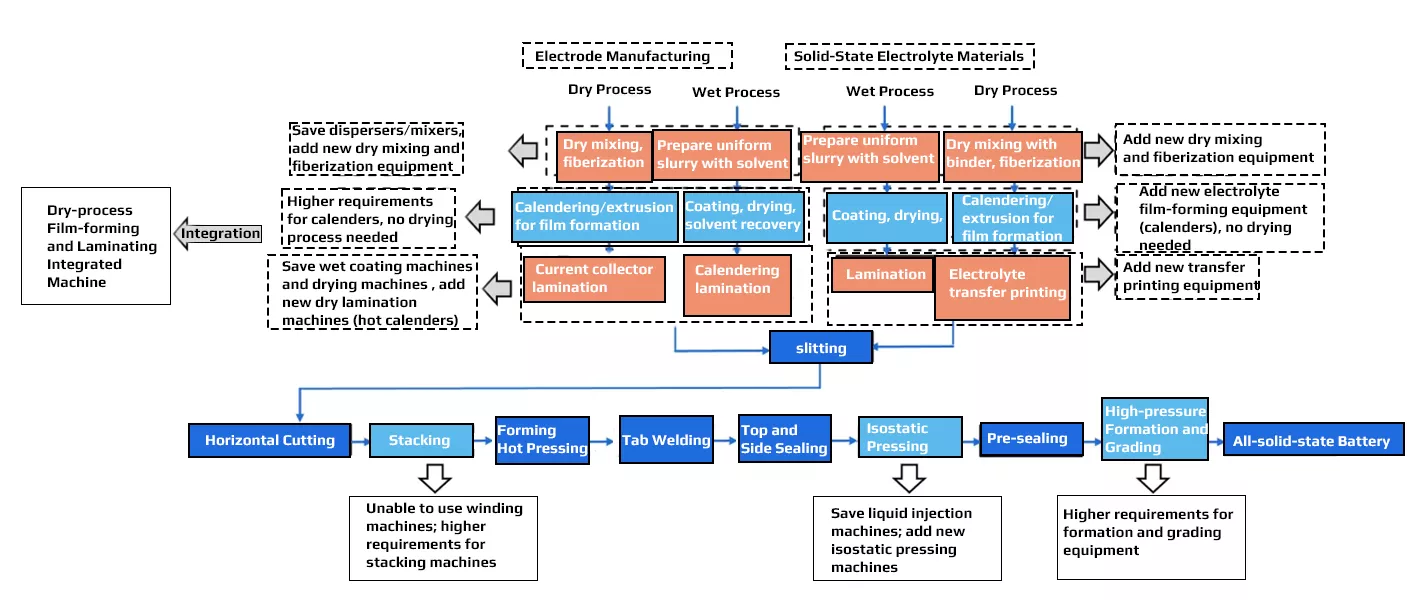
Front-end (Electrodes and Electrolyte Membranes): Dominated by dry processes. Traditional liquid electrolyte batteries require the “slurry-coating-drying” process, while solid-state batteries tend to adopt the process of dry mixing, dry coating, and calendering of active materials, conductive agents, solid-state electrolyte powders, and a small amount of binders. This process no longer uses solvents or drying, which can significantly reduce energy consumption and site space (dry electrodes can save more than 40% of space). Local polymer systems still use the “wet process” for film formation, but the industry consensus is that “dry process is the mainstay, and wet process is supplementary”. This requires efficient mixing (twin-screw/fiberization), high-precision dry coating, and high-pressure calendering—especially calendering, which needs to significantly reduce solid-solid interface impedance.
Mid-stage (Cell Assembly): Shifting from winding to stacking, while introducing adhesive frame printing and isostatic pressing. The adhesive frame forms a resin “frame” around each electrode sheet for positioning and isolation, ensuring tight fit of stacked sheets and reducing short-circuit risks; isostatic pressing applies uniform high pressure in all directions (cold or warm) within a closed chamber to further eliminate gaps and improve solid-solid contact. This combination can significantly enhance the continuity and consistency of ion channels.
Back-end (Packaging and Formation): Packaging can still use prismatic or pouch formats, but formation needs to be carried out under much higher external pressure. Industry reports indicate that the pressure has increased from the 3–10 tons commonly used in liquid electrolyte batteries to 60–80 tons, aiming to optimize interface contact and interfacial films. Solid-state batteries contain no free flammable liquids and are relatively safe, but they require longer time for interface stabilization, which places higher demands on the precision and pressure resistance of formation and grading equipment.
Equipment Investment and Capacity Ramp-up: In the current pilot scale stage, the value of newly added equipment per GWh of production capacity is as high as approximately RMB 5.6 billion. After large-scale mass production is achieved, with improved efficiency and versatility, the unit investment density is expected to drop to about RMB 250 million per GWh. If the global newly added all-solid-state battery capacity reaches 80–100 GWh by 2029, the scale of the new equipment market will exceed RMB 20 billion. Therefore, key equipment for the front and mid-stage processes is likely to be the first segment to benefit in the initial stage of solid-state battery industrialization.
Representative Equipment and Enterprises:
Dry-process Front-end: Efficient mixing, dry coating, and forming are the core links. Honggong Technology applies fibrous mixing to the uniform blending of solid-state powders. Nakenuoer has launched dry-process single/double-sided film-forming integrated machines, leads in high-pressure and high-precision calendering, and cooperates with battery manufacturers on customized development.
Assembly Process: Stacking machines replace winding machines, requiring higher positioning accuracy and cycle time; adhesive frame printing is a newly added process; mature solutions already exist for isostatic pressing equipment (such as Quintus), and domestic equipment manufacturers (such as Premacon) are also conducting customized R&D; Laserline benefits from the increasing demand for laser welding of tabs and packaging.
High-pressure Formation: Companies like HANKER are jointly verifying high-pressure formation cabinets with battery manufacturers to adapt to the 60–80 ton formation environment.
Complete Production Lines and Leading Equipment Manufacturers:
Premacon has developed complete solid-state production line solutions, delivered complete equipment for pilot lines, participated in the production line design of CATL and Toyota. Its solid-state dedicated coating machine has an accuracy of ±1 μm and provides dedicated packaging equipment.
Yinghe Technology has in-depth experience in the front-end process, adopts a dual-route layout of dry and wet processes, and has delivered pilot equipment.
Liyuanheng has completed the overall production line process layout and delivered a trial production line to GAC Group for the sulfide route.
Manz China (Manzter) focuses on dry-process electrode equipment, which has been verified by multiple customers.
Xianhui Technology jointly develops calendering equipment with solid-state battery pioneers; **Huaya Intelligence (Guanhong)** holds a key position in front-end equipment.
III. Downstream Industry
- New Energy Vehicles (NEVs) remain the largest market. Global automakers and battery manufacturers are advancing in tandem:
- Japan: Toyota has received certification support from Japan’s Ministry of Economy, Trade and Industry (METI), built production lines in Japan, plans for commercialization in 2027–2028, and sets a target of 1,000 km range with a 10-minute charge; Honda has also invested heavily.
- Europe: Volkswagen PowerCo + QuantumScape deepen their cooperation, planning for a 40 GWh solid-state battery production capacity license; BMW + SolidPower conduct pilot production of samples, with mass-produced models expected before 2030; Mercedes-Benz collaborates with Factorial to conduct 1,000 km real-world tests on EQS prototypes.
- United States: Ford + SolidPower, with the goal of launching equipped models in 2026.
- South Korea: Hyundai + Factorial, expected to showcase equipped prototypes in 2025.
Comprehensive Judgment
2025–2030 will be a critical period transitioning from demonstration to commercialization. The penetration of solid-state batteries will start with high-end markets and then expand to mid-end markets, with a penetration rate of approximately 10% by 2030. The adoption of solid-state batteries in vehicles will also reshape the vehicle-battery relationship, triggering a new round of division of labor and restructuring of bargaining power.
2. Energy Storage Will Gradually Expand After 2030
The high safety and long lifespan of all-solid-state batteries make them suitable for scenarios such as grid peak shaving and backup power, with notable advantages in extreme environments (e.g., high temperatures in deserts, unmanned stations). Toyota and Mitsubishi have already conducted household/grid-side tests, and China has also identified all-solid-state batteries as a key focus area for energy storage. As costs decrease, large-scale energy storage systems are expected to gradually adopt solid-state batteries.
3. Low-Altitude Mobility (eVTOL) Will Benefit Earlier
eVTOLs require the “three-high” combination of ≥400Wh/kg energy density, ultra-high safety, and long lifespan—attributes that align highly with solid-state batteries. Ganfeng Lithium plans to deliver 500Wh/kg all-solid-state battery samples to eVTOLs in 2025, while CATL’s condensed matter battery route also clearly targets manned aircraft. The 2025 Shenzhen International Low-Altitude Mobility Conference is expected to showcase a range of solid-state/semi-solid-state prototypes.
4. Humanoid Robots and Wearables
Solid-state batteries can operate in a wide temperature range from –40℃ to 60℃, with no liquid leakage and non-flammability, enabling longer battery life at lower weights. Domestically, GAC GOMATE has already conducted tests using solid-state batteries, and the industry generally speculates that subsequent models like Tesla Optimus will also adopt solid-state batteries. High-end wearables and implantable medical devices also have potential applications, thanks to solid-state batteries’ safety and miniaturization capabilities.
5. Military, Aerospace, and Other High-Safety Scenarios
High-safety scenarios such as military and aerospace also show interest in solid-state batteries. Although their market scale is small, the strict verification standards for these fields give solid-state batteries strong demonstration value. High-end drones, power tools, and other consumer electronics can also benefit from longer battery life and enhanced safety when costs are acceptable.
IV. Multiple Paths Advancing in Parallel
- Japan and South Korea excel in material and process accumulation. Toyota, Honda, Panasonic, LG Energy Solution (LGES), Samsung SDI, and SK On have invested in multiple routes (sulfide/polymer/oxide), supported by government funding and joint R&D initiatives.
- China excels with its complete industrial chain and engineering capabilities. CATL and BYD have invested heavily; emerging innovators such as Gotion High-Tech, Weilan New Energy, and Qingtao Energy are dynamically innovative, and all are pursuing multiple technical routes simultaneously.
- European and American startups (QuantumScape, SolidPower, Factorial, SES, etc.) lead in cutting-edge technology and respond flexibly. They are also backed by capital and application scenarios from major automakers, including Volkswagen, BMW, Mercedes-Benz, Stellantis, and General Motors.
V. Development Trends
Penetration Rate and Impacts: The penetration rate of solid-state batteries was less than 0.1% in 2023. Starting from 2025, multiple pilot lines will be put into operation; products will be gradually launched around 2027; the penetration rate is expected to reach approximately 10% by 2030, and may exceed 50% after 2035 under the premise of significant cost optimization. The industrial impact chain is extremely long:
New energy vehicle performance will leap forward, significantly alleviating range anxiety and safety risks, and accelerating the electrification of high-end long-distance vehicles.
Energy storage safety will reach a new level, reducing accident risks and supporting larger-scale energy storage integration into the new power system.
The industrial structure will be rearranged: Leaders in the traditional liquid electrolyte era may be overtaken by latecomers if they fail to keep up with solid-state technology, while enterprises mastering core solid-state technologies are expected to achieve leapfrog growth.
Environmental protection and reliability will improve, reducing pollution and power outage risks caused by accidents.
User experience will be enhanced: Safer, longer-range, and more durable electric products will accelerate their popularization. From automobiles to robots to wearables, the energy infrastructure will gradually transition to solid-state.
Conclusion
- The safety and quality mindset of the food industry, when applied to batteries, translates to the ultimate pursuit of raw material purity and traceability.
- The analogy to health management, when extended to batteries, refers to the systematic management of interface stability and lifespan.
- The engineering implementation that truly enhances care efficiency and a sense of security, when mapped to solid-state batteries, corresponds to the synergy of dry processes, stacking, and high-pressure formation, as well as yield ramp-up.
